Мониторинг сайта
Описание
Теперь отслеживать важные параметры сайта* стало еще проще. Подпишитесь на сервис мониторинга и получайте регулярные уведомления в Телеграм.
Пользователям доступна отправка сообщений в Телеграм администратору сайта. Можно настроить под себя:
-
ежедневную сводку,
-
еженедельный отчет,
-
алерты.
* на данный момент сервис работает только с сайтами на 1С-Битрикс. Но мы планируем расширять список поддерживаемых CMS уже совсем скоро!

Ежедневные и еженедельные сводки
Выбирайте, о чем вы хотите быть в курсе каждый день или каждую неделю. В зависимости от размера проекта и ситуации это могут быть:
-
данные по объему места на диске;
-
срок действия и количество дней до окончания действия лицензионного ключа, SSL-сертификата, домена;
-
логи авторизации с количеством входов в админку;
-
логи ошибок;
-
логи кеша.
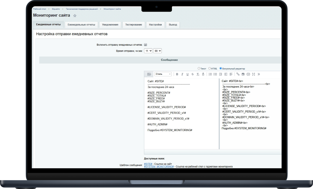
В административной панели 1С-Битрикс сформировать сообщение можно с помощью доступных полей для вставки и любого текста. Доступен выбор конкретного времени суток, когда вы хотите получать такие отчеты.
Можно также добавить в сообщение ссылку на рабочий стол Битрикс, для быстрого перехода и подробного изучения информация мониторинга по гаджетам.

Алерты
Доступна отправка сообщений о критичных проблемах. Вы можете сами решить какие показатели будут сигнализировать о проблеме:
-
любой вход в админку;
-
количество дней до окончания срока действия лицензионного ключа;
-
количество дней до окончания срока действия SSL-сертификата (с выбором сайта при многосайтовости);
-
количество дней до окончания срока действия домена (с выбором сайта при многосайтовости);
-
сколько должно быть свободного места на диске;
-
насколько большим допустим кеш на сайте.

Подключайтесь и тестируйте целый месяц бесплатно!
Перед оформлением подписки рекомендуем:
- установить на сайт модуль для 1С-Битрикс "Мониторинг сайта с ИИ";
- заранее открыть на компьютере Телеграм (приложение или web-версию). Так будет удобнее зарегистрироваться через наш бот.
Пн — Пт: 10:00 - 18:00